Explicamos qué es Agentic Direct
Podemos decir que en publicidad digital estamos entrando en una fase incómoda. Todo el mundo habla de agentes, pero casi nadie habla del ledger: un buyer agent puede buscar inventario, un seller agent puede responder con precios y disponibilidad, ambos pueden negociar en lenguaje natural, pero nada de eso por sí solo, genera una orden reservable en un Ad Server. Agentic Direct nace precisamente para resolver ese vacío: no es el agente comprador ni el agente vendedor, sino la capa compartida que ambos utilizan para leer y escribir operaciones estructuradas (productos, órdenes, líneas, cambios, estados) y convertir una intención en un deal realmente ejecutable. En otras palabras: sin ese libro común, la IA conversa, con él, transacciona.
El problema real: el lenguaje natural no es un contrato
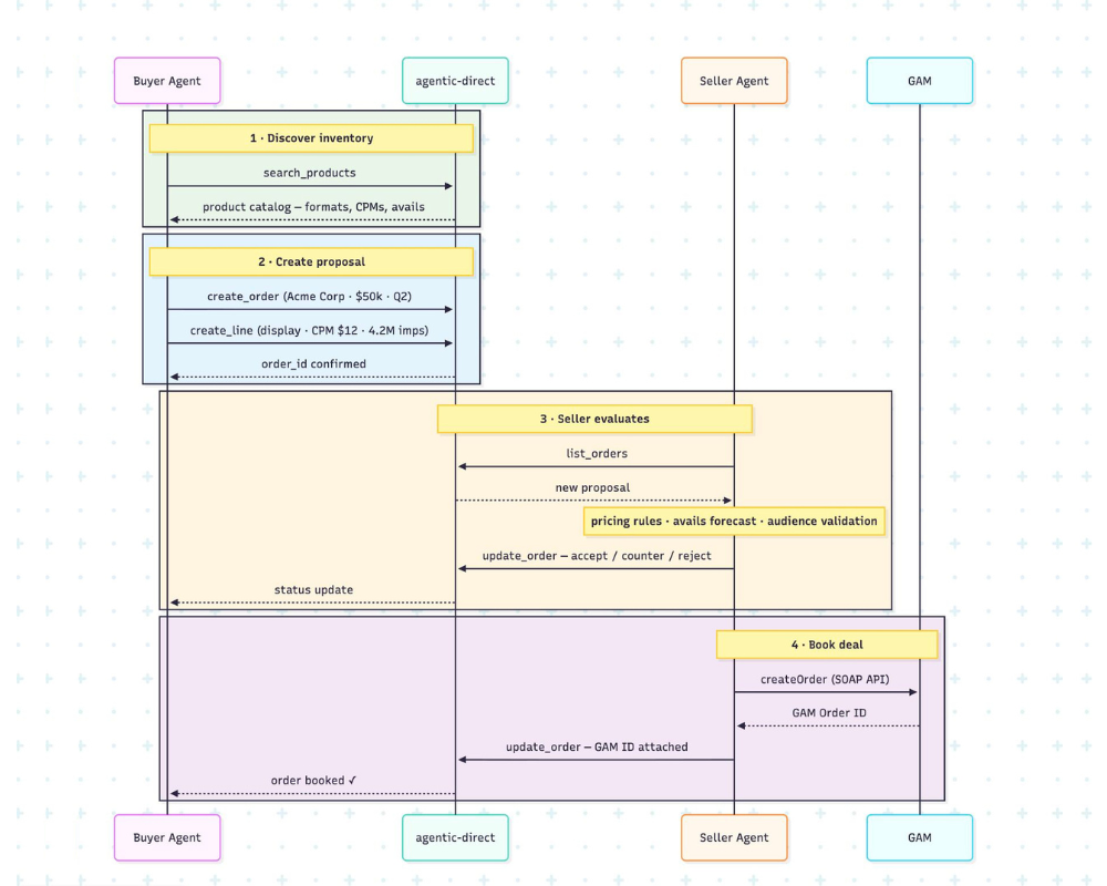
La imagen adjunta ilustra el flujo completo:
El buyer descubre inventario (search_products, catálogo, CPMs, avails).
Crea una propuesta estructurada (create_order, create_line).
El seller evalúa bajo reglas de pricing, forecast y validación de audiencia.
Si hay acuerdo, se reserva en GAM mediante API y se adjunta el Order ID.
Ese flujo no es nuevo, lo nuevo es cómo se ejecuta. Agentic Direct expone 33 herramientas MCP (una por cada operación de OpenDirect) que no están escritas manualmente sino que el servidor lee la especificación OpenDirect al arrancar y genera automáticamente el listado de tools con sus campos, tipos y restricciones. Esto es relevante porque elimina el “free-form message”. Cuando un agente dice: “Create an order for Acme, 50k$, Q2” no se envía un texto libre: el LLM selecciona la tool correspondiente y ejecuta una llamada estructurada create_order con los campos tipados correctamente. Esto cambia la naturaleza del intercambio ya que no es un chat sino una operación validada por esquema.
MCP y A2A: dos protocolos, una misma capa
Podemos decir que hay dos protocolos coexistiendo en el mismo servidor: por un lado, MCP para la ejecución de herramientas (agents que pueden ser llamados como una API) y por otro A2A para descubrimiento, donde cada agente publica una “card” en una URL conocida describiendo qué puede hacer. Conceptualmente la arquitectura es clara: uno ejecuta, el otro descubre y esto tiene una implicación estructural: si un agente conoce la URL de otro, puede descubrir sus capacidades y comenzar a transaccionar sin integración manual previa. Esto es interoperabilidad real, no integración ad hoc.
En programática llevamos años hablando de estandarización. OpenRTB, Prebid, OpenDirect… La diferencia aquí es que el estándar deja de ser solo un contrato técnico entre servidores y se convierte en el contrato operativo entre agentes autónomos t eso tiene consecuencias. Si la especificación OpenDirect ya define cada campo, cada tipo y cada constraint, entonces el poder no está en el modelo que conversa mejor, sino en quién controla la capa donde se validan y almacenan las operaciones. Es la misma historia que hemos visto en otras capas del ecosistema: Identidad, medición, supply paths… La conversación genera intención, pero el ledger genera poder.
En el artículo que hemos publicado recientemente sobre las nuevas reglas de IA del IAB, ya apuntábamos que el mercado necesita marcos estructurales más que promesas creativas. Agentic Direct, al menos conceptualmente, encaja en esa lógica: convierte IA conversacional en ejecución normada. Digamos que no sustituye el estándar, lo operacionaliza y eso es una diferencia crítica.
Para las agencias, esto se traduce en algo muy concreto: trazabilidad. Un agente puede negociar mejor que un planner junior, puede responder más rápido y puede optimizar en tiempo real, pero si no deja un rastro estructurado, auditable y compatible con sistemas como GAM, no es adoptable en entornos corporativos. Las agencias no necesitan solo eficiencia, también necesitan gobernanza. Agentic Direct si funciona como se describe no es interesante por lo que dice el agente, ss interesante por lo que registra el sistema y eso es mucho más importante.
Estamos en un momento en el que muchos vendors hablan de “agentes que negocian deals automáticamente” y la mayoría de esas demos se quedan en la capa visible: el chat. Lo que esta propuesta intenta resolver es la parte invisible: cómo se convierte esa negociación en una orden con ID, con estado, con validación de audiencia y con booking efectivo. Sin esa capa, los agentes pueden alinearse en intención, pero con ella, se produce una orden reservada. La diferencia es operativa.
Agentic Direct quizá no es algo muy sexy, no se trata de un nuevo formato y no es un modelo más grande sino una infraestructura compartida. Si algo nos ha enseñado este sector es que las capas invisibles son las que terminan definiendo quién captura el valor, así que la pregunta que nos tenemos que hacer no es si los agentes pueden negociar, sino quién controla el libro donde se registran sus acuerdos.
Puntos clave:
Agentic Direct convierte la negociación en lenguaje natural entre buyer y seller agents en operaciones estructuradas basadas en la especificación OpenDirect.
Utiliza herramientas generadas automáticamente desde el spec y combina MCP (ejecución) y A2A (descubrimiento) para permitir transacciones entre agentes sin integración manual.
El verdadero valor no está en el chat, sino en la capa compartida que registra, valida y ejecuta las órdenes: la infraestructura es la que define el poder.
Este resumen lo ha creado una herramienta de IA basándose en el texto del artículo, y ha sido chequeado por un editor de PROGRAMMATIC SPAIN.
